软件介绍
电子工程师必码!Altium Designer 25(简称AD25)是Altium推出的专业电子设计自动化(EDA)软件,聚焦高速、高密度PCB全流程设计,覆盖原理图绘制、元件库管理、PCB布局布线、仿真验证及制造文件输出,广泛应用于消费电子、汽车电子、航空航天等场景,兼顾专业性与易用性,适配新手进阶与资深工程师高效办公,是复杂电路与线束设计的核心工具。
相较于上一代AD24,AD25核心升级聚焦性能与便捷性,优化PCB布局性能,新增QR码和Data Matrix码原生支持,完善约束管理器功能,可自动检测自定义规则语法错误、实现跨项目规则同步,同时强化线束设计与多板协同能力,支持嵌入式线束连接器拆分,自动填充线束长度,大幅提升设计精准度与效率,还优化了大型项目加载速度,规避设计隐患。
Win系统要求明确避坑:仅支持64位系统,兼容Win7(SP1需手动启用TLS 1.2)、Win8.1、Win10、Win11,优先推荐Win10/11专业版;CPU最低Intel Core i5,推荐i7及以上;内存最低4GB,推荐16GB以上;显卡支持DirectX 11及以上;硬盘预留至少10GB安装空间,普通设计电脑可满足基础需求,复杂项目建议搭配高性能配置。
安装教程
1.选中下载的安装包,右键选择解压到“AltiumDesigner v25.0.2.28”

2.打开解压好的文件夹,右键选择“以管理员身份运行”

3.点击“Next”

4.Select language选择“Chinese”,勾选“I accept the agreement”,点击“Next”

5.点击“Next”

6.选择软件安装路径,安装路径不要出现中文,点击“Next”

7.点击“Next”

8.点击“Next”

9.软件正在安装,请耐心等待

10.取消勾选“Run Altium Designer ”,点击“Finish”

11. 在桌面左下角的开始菜单中找到”Altium Designer”软件,鼠标左键拖拽到桌面上即可创建桌面快捷方式

12.返回安装文件夹,双击打开“Crack”文件夹,复制“shfolder.dll”文件选

13.选中桌面上的软件图标,右键选择“打开文件所在的位置”

14.粘贴复制的文件到该路径下

15.双击桌面“Altium Designer”图标运行软件

16.点击“Add standalone license file”

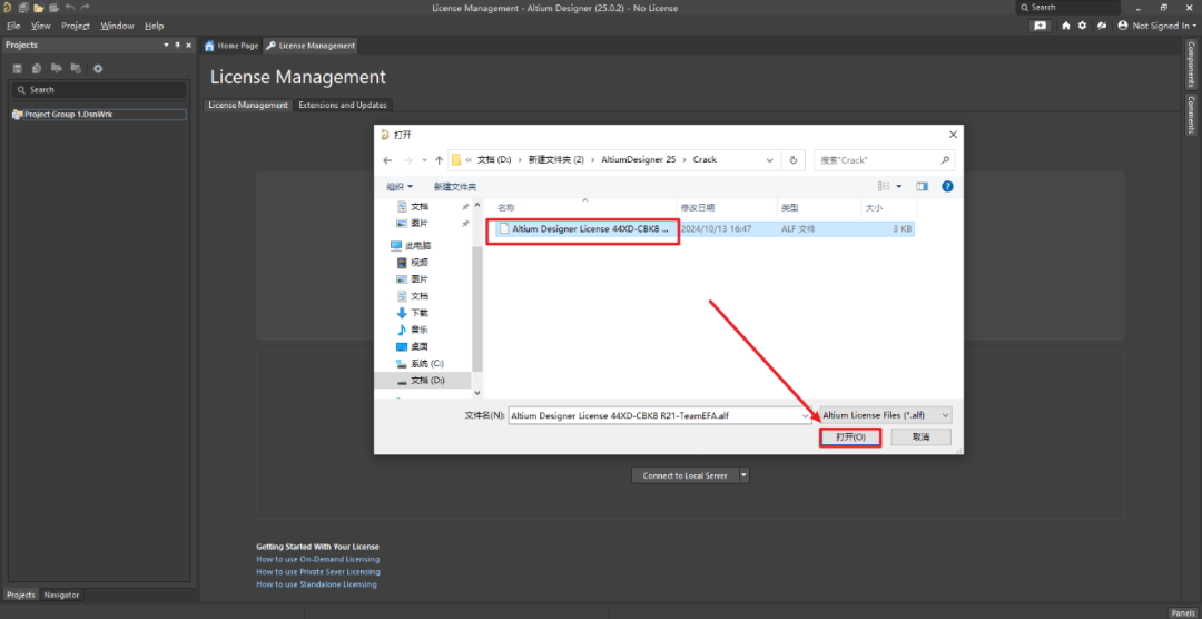
18.找到安装文件夹,打开“Crack”文件夹,选中“Altium Designer License 44XD-CBK8 R21-TeamEFA.alf”文件,点击“打开”

19.如下图所示试用期到2036年说明激活成功,点击右上角的“设置图标”

20.勾选“use localized resources”,点击“OK”

如何离线安装扩展
21.点击“Installation”选项,激活“Offline installation”这个选项,然后路径选择AD25安装包的磁盘路径即可,点击“OK“

22.安装结束

© 版权声明
本内容为网上收集,免费分享的,仅供研究学习使用,若作商业用途,请购买正版授权并合理合法使用。
THE END
















暂无评论内容